Creating an AI Application

Previous section explained how to run pre-created DeepStream test1 application. This section will explain how to create DeepStream test1 application from scratch using Composer.

Application workflow

Launch Composer

  • Launch Composer tool using following command:

    composer
    
Composer Default Launch

Drag and Drop Components

DeepStream pipeline primarily depends on Gstreamer plugins which are represented by INvDsElement base type in Graph Composer. Use GroupBy button to list the components by their base type. All the components under INvDsElement represent GStreamer plugins.

DeepStream test1 application detects people in the single batch video source and renders the output on display with bounding boxes. It requires the following:

  • Source plugin component for input

  • Mux plugin component as infer plugin component requires mux before it

  • Video inference plugin component with peoplenet model

  • OSD plugin component to draw bounding boxes

  • Render plugin component to display output


All these components are available in the extensions published to NVIDIA Cloud repository and can be browsed in component list window of the Composer. You can drag and drop these components from component list window to canvas.

Refer to the DeepStream Components for all the components supported by DeepStream.

Add Components

Configure Components

Component’s parameters can be configured once these are added to the canvas by selecting the component on canvas. If property is not updated then it uses default value hence not all properties are required to be set. Configure components by setting properties to expected values

  • Set input file path in source component

  • Set batch size and GPU ID in mux

  • Set inference model to use in video inference component

Note

Plugin component (INvDsElement) properties match 1:1 with GStreamer plugin properties.


Configure Components

Note

NvDsInferVideo and NvInferAudio components have special connector infer-model-config which allows users to connect INvDsInferModelConfigComponent components. Users can package infer config file along with other model related files in these components. Using this config is optional and users can also directly program the infer config file path in the config-file-path property.

Connect Components

It is required to connect input/output ports of the components to the establish data transfer. Input/output ports of INvDsElement match 1:1 with Gstreamer plugin pads. Current Composer does not validate input/output data type in this release, it will just check if the input/output handles are compatible. Data type validation is planned for future release. Users can match port types using names e.g. video-out, video-in, audio-out, audio-in etc. Only out and in ports can be connected to each other, in to in or out to out connections are not allowed.

Connect Components

Add GStreamer Scheduler

DeepStream components uses DeepStream and GStreamer plugins which requires GStreamer runtime to execute the pipeline. GStreamer scheduler component handles background GStreamer functionality to create and execute pipeline from graph.

Add Scheduler

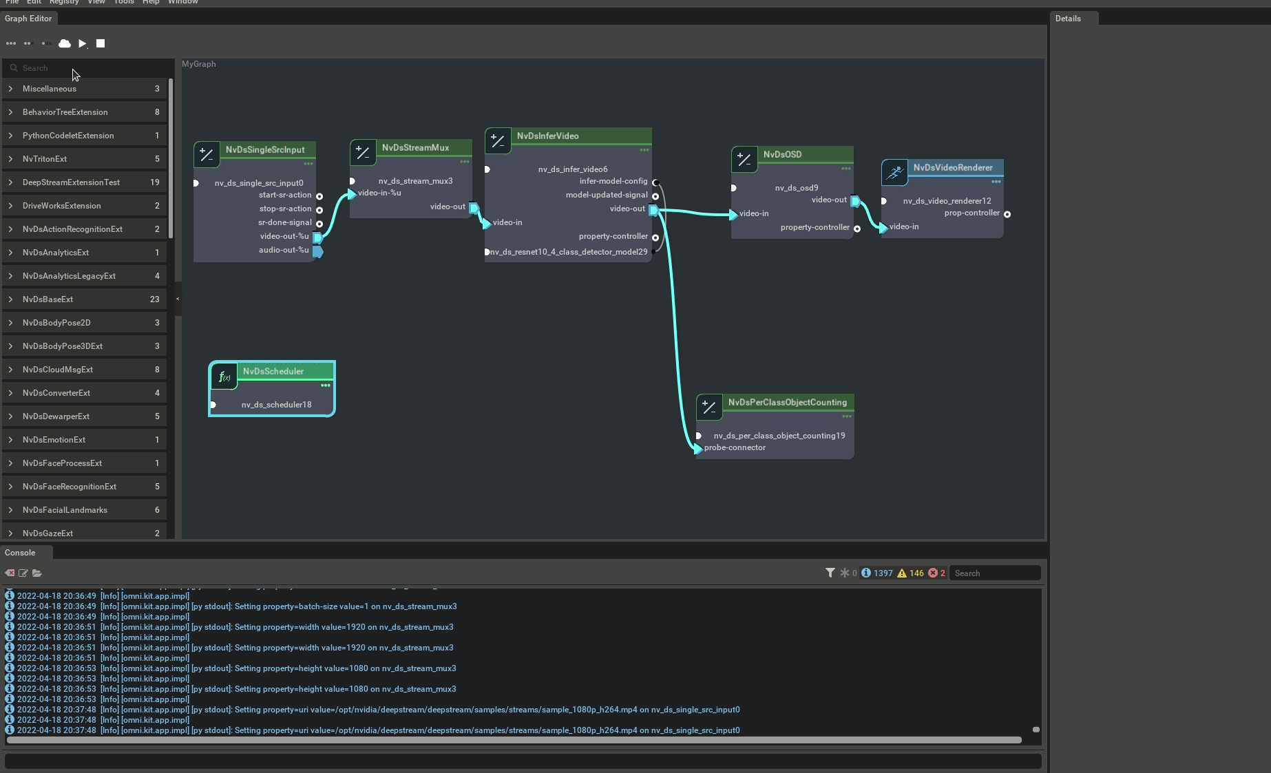
Count Number Of People

How to add some more functionality to this inference pipeline such as measuring FPS or counting objects? Let’s add people counting to this pipeline since we used people detection network.

Count People

People counting component is added as a probe handler on output video port. Probe handler components registers callbacks which are called whenever data is available on the connected port. It allows users to process the data from the ports, these handlers can either add new data to the GstBuf or modify the existing GstBuf.

Save Graph

Graph can be saved by right clicking on canvas. Follow instructions from DS_GraphComposer_Run_Sample_App to run the application using saved .yaml graph file. Refer to Container Builder config files in /opt/nvidia/deepstream/deepstream-6.0/reference_graphs/deepstream-test1 as a reference to create new config for the saved graph.

Save Graph

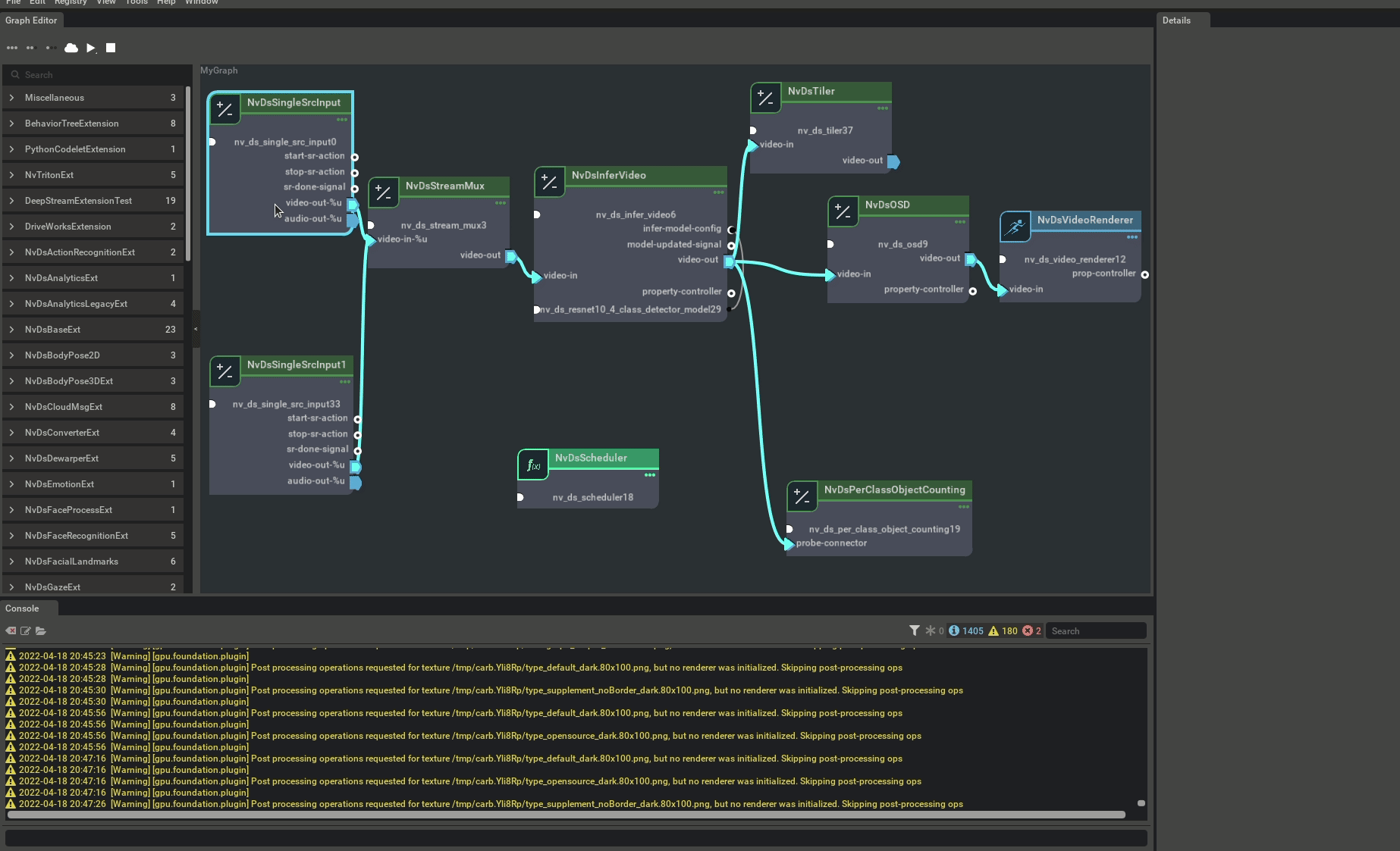
Use Multiple inputs

You can add multiple NvDsSingleSrcInput components and connect to MvDsStreamMux component. This does not allow runtime add/remove of inputs.

Multi Input Mux

Runtime add/remove inputs

There is NvDsMultiSrcInput component which is based on a Gstream bin. It takes list of inputs as property allowing runtime changes in the list through runtime manipulator component, smart record start/stop. Runtime add/remove and smart record start/stop signals can be triggered by other components. You can implement your custom components to trigger these actions, for example, cloud message, keyboard event etc.,

Multi Input Src