Realtime API Reference#

Top

Overview#

Riva Realtime Server provides a WebSocket-based API for real-time text-to-speech (TTS) synthesis. This API allows you to stream text data and receive real-time speech audio output.

Reference#

The WebSocket server provides real-time communication capabilities for text-to-speech synthesis services. To establish a connection, clients must connect to the WebSocket endpoint with the required query parameter.

Synthesis Sessions Endpoint#

The synthesis sessions endpoint allows you to create text-to-speech synthesis sessions.

Base URL:

http://<address>:9000

Endpoint:

/v1/realtime/synthesis_sessions

Method: POST

Response: Returns the initial synthesis session configuration.

{
  "id": "sess_<uuid4>",
  "object": "realtime.synthesize_session",
  "input_text_synthesis": {
    "language_code": "en-US",
    "voice_name": "English-US.Male-1",
  },
  "output_audio_params": {
    "sample_rate_hz": 22050,
    "num_channels": 1,
    "audio_format": "LINEAR_PCM"
  },
  "custom_dictionary": "",
  "zero_shot_config": {
    "audio_prompt_bytes" : "<base64_encoded_audio_data>",
    "audio_prompt_transcript": "",
    "prompt_quality": 20,
    "prompt_encoding": "LINEAR_PCM",
    "sample_rate_hz": 22050
  },
  "client_secret": null
}

Parameters#

Parameter

Type

Required

Description

Default

id

string

No

Session identifier

auto-generated (“sess_”)

object

string

Yes

Object type identifier

“realtime.synthesize_session”

input_text_synthesis.language_code

string

Yes

Synthesis language code (e.g., “en-US”, “es-ES”)

“en-US”

input_text_synthesis.voice_name

string

No

Voice to use for synthesis (e.g., “English-US.Male-1”, “English-US.Female-1”)

“English-US.Male-1”

output_audio_params.sample_rate_hz

integer

No

Audio sample rate in Hz

22050

output_audio_params.num_channels

integer

No

Number of audio channels

1

output_audio_params.audio_format

string

No

Output audio format (LINEAR_PCM, OGG_OPUS)

“LINEAR_PCM”

custom_dictionary

string

No

Custom pronunciation dictionary

“”

zero_shot_config.audio_prompt_bytes

string

No

Base64-encoded audio prompt for zero-shot voice cloning

“”

zero_shot_config.audio_prompt_transcript

string

No

Transcript of the audio prompt

“”

zero_shot_config.prompt_quality

integer

No

Quality setting for zero-shot (1-40)

20

zero_shot_config.prompt_encoding

string

No

Encoding format of the audio prompt

“LINEAR_PCM”

zero_shot_config.sample_rate_hz

integer

No

Sample rate of the audio prompt in Hz

22050

client_secret

string

No

Client authentication secret

null

Note: The zero_shot_config allows for voice cloning using audio prompts. When provided, the system will attempt to synthesize speech in a voice similar to the provided audio prompt. The audio_prompt_bytes should be base64-encoded audio data.


WebSocket Connection Details#

Base URL:

ws://<address>:9000

Endpoint:

/v1/realtime

Required Query Parameter:

intent=synthesize

Example Connection URL#

The following is a complete example of a connection URL to access the WebSocket server:

ws://localhost:9000/v1/realtime?intent=synthesize

Connection Requirements#

  • Establish the WebSocket connection with the intent query parameter set to a supported value

  • The only currently supported intent for the text-to-speech service is synthesize

  • The server runs on port 9000 by default

  • The connection uses the standard WebSocket protocol (ws://)

  • An invalid or missing intent results in connection closure with WebSocket code 1008 (Policy Violation)

Usage Notes#

  • Ensure your client supports WebSocket connections

  • Maintain the connection for the duration of the synthesis session

  • Handle connection errors and reconnection logic in your client implementation

Health Check Endpoint#

The health check endpoint provides a way to verify the server’s operational status.

Endpoint:

/v1/health

Method: GET

Response:

{
  "status": "ok"
}

Status Codes:

  • 200 OK: Server is healthy and ready to accept connections

  • 503 Service Unavailable: Server is not ready to accept connections

Use Cases:

  • Pre-flight check before establishing WebSocket connections

  • Load balancer health monitoring

  • System status monitoring

Events#

WebSocket events#

The realtime server uses a WebSocket-based event system for communication between clients and the server. Events are JSON messages that follow a specific format and are used to handle various operations like session management, text processing, and speech synthesis.

Each event has:

  • A unique event_id for tracking

  • A type field indicating the event type

  • Additional fields specific to the event type

Events are categorized into:

  1. Client Events: Events sent from client to server

    • Session management (create, update)

    • Text buffer operations (append, commit)

  2. Server Events: Events sent from server to client

    • Session responses (created, updated)

    • Speech synthesis results (data, completed, failed)

    • Error notifications

    • Status updates

The server validates all incoming events and sends appropriate error messages for:

  • Invalid event formats

  • Unsupported features

  • Message size limits

  • Server errors

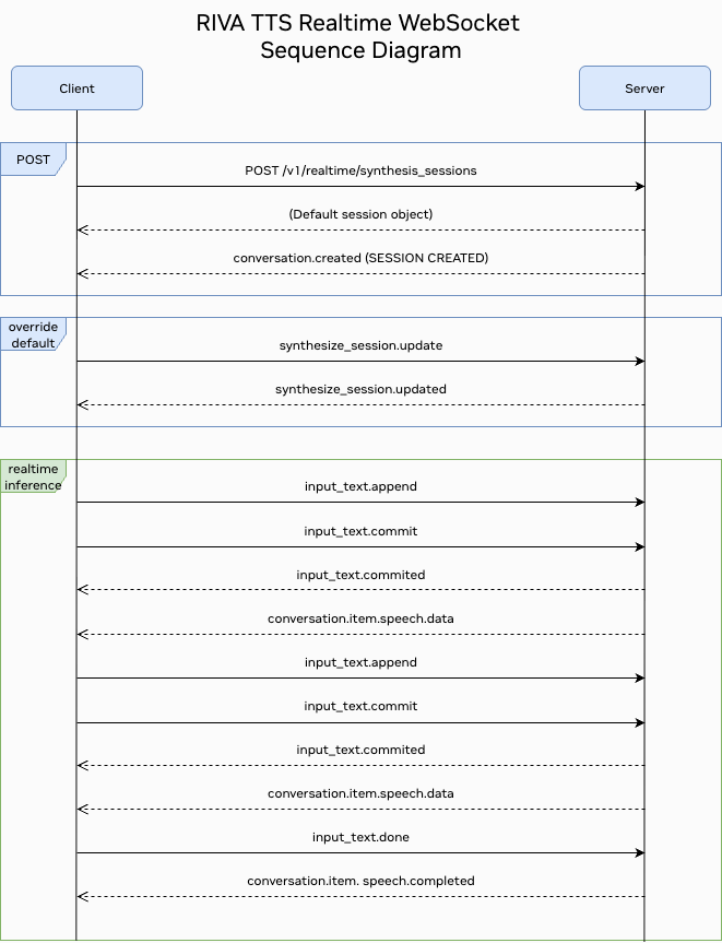
TTS Events Sequence

Client Events#

Events that can be sent from the client to the server.

List of Client Events#

Event Type

Description

synthesize_session.update

Updates session configuration

input_text.append

Sends text data for processing

input_text.commit

Commits the current text buffer

input_text.done

Signals completion of text input


synthesize_session.update#

Send this event to update a synthesis session.

{
    "event_id": "event_<uuid4>",
    "type": "synthesize_session.update",
    "session": {
        "input_text_synthesis": {
            "language_code": "en-US",
            "voice_name": "English-US.Male-1"
        },
        "output_audio_params": {
            "sample_rate_hz": 22050,
            "num_channels": 1,
            "audio_format": "LINEAR_PCM"
        },
        "custom_dictionary": "",
        "zero_shot_config": {
            "audio_prompt_bytes": "<base64_encoded_audio_data>",
            "audio_prompt_transcript": "",
            "prompt_quality": 20,
            "prompt_encoding": "LINEAR_PCM",
            "sample_rate_hz": 22050
        }
    }
}
Parameters#

Parameter

Type

Required

Description

Default

event_id

string

No

Event identifier

auto-generated (“event_”)

type

string

Yes

Event type

“synthesize_session.update”

session.input_text_synthesis.language_code

string

Yes

Synthesis language code (e.g., “en-US”, “es-ES”)

“en-US”

session.input_text_synthesis.voice_name

string

No

Voice to use for synthesis (e.g., “English-US.Male-1”, “English-US.Female-1”)

“English-US.Male-1”

session.output_audio_params.sample_rate_hz

integer

No

Audio sample rate in Hz

22050

session.output_audio_params.num_channels

integer

No

Number of audio channels

1

session.output_audio_params.audio_format

string

No

Output audio format

“LINEAR_PCM”

session.custom_dictionary

string

No

Custom pronunciation dictionary

“”

session.zero_shot_config.audio_prompt_bytes

string

No

Base64-encoded audio prompt for zero-shot voice cloning

“”

session.zero_shot_config.audio_prompt_transcript

string

No

Transcript of the audio prompt

“”

session.zero_shot_config.prompt_quality

integer

No

Quality setting for zero-shot (1-40)

20

session.zero_shot_config.prompt_encoding

string

No

Encoding format of the audio prompt

“LINEAR_PCM”

session.zero_shot_config.sample_rate_hz

integer

No

Sample rate of the audio prompt in Hz

22050


input_text.append#

Sends text data to the server for processing. The server maintains a text buffer that accumulates text chunks until they are committed for synthesis. If the buffer is empty, a new chunk is created. If the buffer contains existing chunks, the new text is appended to the last chunk to maintain continuity.

{
  "event_id": "event_0000",
  "type": "input_text.append",
  "text": "Hello, how are you today?"
}
Parameters#

Parameter

Type

Required

Description

Default

event_id

string

No

Optional event identifier

event_0000

type

string

Yes

Event type

“input_text.append”

text

string

Yes

Text to synthesize. Maximum size: 1MB

-


input_text.commit#

Commits the current text buffer for processing.

{
  "event_id": "event_0000",
  "type": "input_text.commit"
}
Parameters#

Parameter

Type

Required

Description

Default

event_id

string

No

Optional event identifier

event_0000

type

string

Yes

Event type

“input_text.commit”


input_text.done#

Tells the server that the client is done sending text data and wants to stop the inference processing. This event triggers the server to process any remaining text chunks in the buffer and then stop the inference task.

Note

This parameter is mandatory for text file processing.

{
    "event_id": "event_0000",
    "type": "input_text.done"
}
Parameters#

Parameter

Type

Required

Description

Default

event_id

string

No

Optional event identifier

event_0000

type

string

Yes

Event type

“input_text.done”


Server Events#

These are events emitted from the server to the client.

List of Server Events#

Event Type

Description

conversation.created

Returned when a conversation is created

synthesize_session.updated

Sent when session configuration is updated

input_text.committed

Returned when an input text buffer is committed

conversation.item.speech.data

Sent when new speech audio data is available

conversation.item.speech.completed

Sent when speech synthesis is completed

error

Sent when an error occurs


conversation.created#

Returned when a conversation session is created.

{
    "event_id": "event_<uuid4>",
    "type": "conversation.created",
    "conversation": {
        "id": "conv_<uuid4>",
        "object": "realtime.conversation"
    }
}
Parameters#

Parameter

Type

Required

Description

Default

event_id

string

No

Optional event identifier

auto-generated (“event_”)

type

string

Yes

Event type

“conversation.created”

conversation.id

string

Yes

The unique ID of the conversation

auto-generated (“conv_”)

conversation.object

string

Yes

Must be ‘realtime.conversation’

“realtime.conversation”

synthesize_session.updated#

Returned when a synthesis session is updated.

{
    "event_id": "event_<uuid4>",
    "type": "synthesize_session.updated",
    "session": {
        "input_text_synthesis": {
            "language_code": "en-US",
            "voice_name": "English-US.Male-1"
        },
        "output_audio_params": {
            "sample_rate_hz": 22050,
            "num_channels": 1,
            "audio_format": "LINEAR_PCM"
        },
        "custom_dictionary": "",
        "zero_shot_config": {
            "audio_prompt_bytes": "<base64_encoded_audio_data>",
            "audio_prompt_transcript": "",
            "prompt_quality": 20,
            "prompt_encoding": "LINEAR_PCM",
            "sample_rate_hz": 22050
        }
    }
}
Parameters#

Parameter

Type

Required

Description

Default

event_id

string

No

Event identifier

auto-generated (“event_”)

type

string

Yes

Event type

“synthesize_session.updated”

session.input_text_synthesis.language_code

string

Yes

Synthesis language code (e.g., “en-US”, “es-ES”)

“en-US”

session.input_text_synthesis.voice_name

string

No

Voice to use for synthesis (e.g., “English-US.Male-1”, “English-US.Female-1”)

“English-US.Male-1”

session.output_audio_params.sample_rate_hz

integer

No

Audio sample rate in Hz

22050

session.output_audio_params.num_channels

integer

No

Number of audio channels

1

session.output_audio_params.audio_format

string

No

Output audio format

“LINEAR_PCM”

session.custom_dictionary

string

No

Custom pronunciation dictionary

“”

session.zero_shot_config.audio_prompt_bytes

string

No

Base64-encoded audio prompt for zero-shot voice cloning

“”

session.zero_shot_config.audio_prompt_transcript

string

No

Transcript of the audio prompt

“”

session.zero_shot_config.prompt_quality

integer

No

Quality setting for zero-shot (1-40)

20

session.zero_shot_config.prompt_encoding

string

No

Encoding format of the audio prompt

“LINEAR_PCM”

session.zero_shot_config.sample_rate_hz

integer

No

Sample rate of the audio prompt in Hz

22050


input_text.committed#

Returned when an input text buffer is committed. All accumulated text chunks in the buffer are sent for inference processing, and the buffer is cleared after processing.

{
    "event_id": "event_0000",
    "type": "input_text.committed",
    "previous_item_id": "msg_0000",
    "item_id": "msg_0001"
}
Parameters#

Parameter

Type

Required

Description

Default

event_id

string

No

Optional event identifier

event_0000

type

string

Yes

Event type

“input_text.committed”

previous_item_id

string

No

ID of the preceding item

msg_0000

item_id

string

No

ID of the current item

msg_0001


conversation.item.speech.data#

Returned speech audio data when response is received from gRPC server.

{
    "event_id": "event_0000",
    "type": "conversation.item.speech.data",
    "item_id": "item_001",
    "content_index": 0,
    "audio": "<Base64EncodedAudioData>",
    "is_last_chunk": false
}
Parameters#

Parameter

Type

Required

Description

Default

event_id

string

No

Optional event identifier

event_0000

type

string

Yes

Event type

“conversation.item.speech.data”

item_id

string

No

Optional item identifier

item_0000

content_index

integer

No

The index of the content part

0

audio

string

Yes

Base64-encoded audio data

-

is_last_chunk

boolean

No

Indicates if this is the final audio chunk for the text

false


conversation.item.speech.completed#

Returned when speech synthesis is completed.

{
    "event_id": "event_0000",
    "type": "conversation.item.speech.completed",
    "item_id": "msg_0000",
    "content_index": 0,
    "total_audio_chunks": 5,
    "synthesis_metadata": {
        "text_length": 25,
        "synthesis_time_ms": 1500,
        "audio_duration_ms": 2000
    },
    "is_last_result": false
}
Parameters#

Parameter

Type

Required

Description

Default

event_id

string

No

Optional event identifier

event_0000

type

string

Yes

Event type

“conversation.item.speech.completed”

item_id

string

Yes

The ID of the item

msg_0000

content_index

integer

Yes

The index of the content part

0

total_audio_chunks

integer

Yes

Total number of audio chunks generated

-

synthesis_metadata

object

No

Metadata about the synthesis process

-

synthesis_metadata.text_length

integer

No

Length of the input text

-

synthesis_metadata.synthesis_time_ms

integer

No

Time taken for synthesis in milliseconds

-

synthesis_metadata.audio_duration_ms

integer

No

Duration of the generated audio in milliseconds

-

is_last_result

boolean

No

Indicates if this is the final synthesis result for the text stream

false


error#

Returned when an error occurs.

{
    "event_id": "<auto_generated>",
    "type": "error",
    "error": {
        "type": "invalid_request_error",
        "code": "invalid_event",
        "message": "The 'type' field is missing.",
        "param": null
    }
}
Parameters#

Parameter

Type

Required

Description

event_id

string

No

Optional event identifier

type

string

Yes

Must be ‘error’

error.type

string

Yes

The type of error

error.code

string

Yes

Error code

error.message

string

Yes

A human-readable error message

error.param

string

No

Parameter related to the error, if any


Available Voices and Models#

The TTS service provides access to various pre-trained voices and models. Query the available voices using the /v1/audio/list_voices HTTP endpoint.

Endpoint:

GET /v1/audio/list_voices

Response Example:

{
  "en-US": {
    "voices": [
      "English-US.Male-1",
      "English-US.Female-1",
      "English-US.Male-2"
    ]
  },
  "es-ES": {
    "voices": [
      "tacotron2.spanish",
      "fastpitch.spanish"
    ]
  }
}

Note: Available voices and models depend on your Riva deployment configuration. Use the list_voices endpoint to discover what’s available in your environment.

Configuration#

Server Parameters#

Parameter

Default Value

Description

expiration_timeout_secs

3600

Session expiration timeout in seconds (1 hour)

inactivity_timeout_secs

60

Inactivity timeout in seconds

max_connections

100000

Maximum number of concurrent connections

max_message_size

15728640

Maximum message size in bytes (15MB)

Error Handling#

The realtime server implements comprehensive error handling for various scenarios:

WebSocket Error Codes#

Code

Description

Action

1000

Normal closure

Connection closed normally

1008

Policy violation

Invalid intent or unsupported operation

1011

Internal error

Server encountered an error

1013

Try again later

Server temporarily unavailable

Common Error Scenarios#

  1. Invalid Intent: Connection closed with code 1008 if intent is missing or unsupported

  2. Message Size Limits: Errors returned for messages exceeding 15MB limit

  3. Session Timeout: Connections closed after inactivity timeout (60 seconds default)

  4. Server Overload: Connection refused when max connections (100000) is reached

Error Response Format#

All errors follow the standard error event format:

{
    "event_id": "event_0000",
    "type": "error",
    "error": {
        "type": "error_type",
        "code": "error_code",
        "message": "Human-readable error message",
        "param": "Additional parameter if applicable"
    }
}

Client Development Resources#

For building realtime WebSocket clients in Python, refer to the NVIDIA Riva Python Clients repository.

Quick Start#

git clone https://github.com/nvidia-riva/python-clients.git
pip install -r requirements.txt
python scripts/tts/realtime_tts_client.py --help

Refer to the repository for complete examples and API documentation.