Nsight Tegra, Visual Studio Edition 3.5


Overview

Develop native applications for mobile and embedded platforms, using the world’s most popular integrated development environment on the world's first mobile super processor.

NVIDIA Nsight Tegra, Visual Studio Edition brings the raw development power and efficiency of Microsoft Visual Studio to Android, giving you the right tools for the job. Flexible project management, accelerated compilation and integrated debugging, minimize the need to massage makefiles, shell scripts, and other awkward build description files.

This is the ideal development environment for most professional developers running Windows.

Features

   

  • Import existing Android projects into Visual Studio.
  • Manage Android projects natively in Visual Studio.
  • Build native projects in Visual Studio using vs-android, ndk-build or makefiles.
  • Per-project and per-file parallel compilation.
  • Multi-core native Tegra GDB debugging.
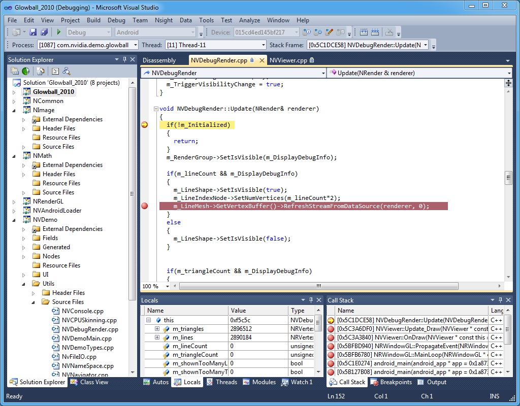
  • Seamlessly debug native C/C++ code and Android Java.
  • Debug using the familiar Visual Studio Locals, Watches, Memory and Breakpoints windows.
  • Access Android-specific features, such as logcat.

Getting Started

Please close Visual Studio before installing this product.

Installing with CodeWorks for Android

NVIDIA CodeWorks for Android is a single installer that provides a comprehensive set of GPU and CPU tools with debugging, profiling, and system trace capabilities — as well as accompanying SDKs and libraries — that are needed for Android development.

After you download and install Codeworks for Android, you should have a fully-configured development environment, as well as the additional Tegra-specific tools required to do in-depth debugging and analysis on Tegra devices.

Installing without a Full Development Environment Setup Pack

Nsight Tegra can also be run as a standalone application, without installing the entire development environment setup pack (like CodeWorks for Android). In order to do so, your machine needs to be running Visual Studio.

General Requirements

The following components are required to run Nsight Tegra. Before you begin, you'll need to verify that each of the items below has also been installed:

.NET Framework v4.5 http://www.microsoft.com/download/en/details.aspx?id=17851
MS Visual Studio 2013 or 2015 Available via MSDN subscription downloads.

Android Requirements

Both Visual Studio Community Edition and Professional Edition are supported for Android environments.

In addition, the following components are required. Before you begin, you'll need to verify that each of the items below has been installed:

Android SDK r24.3.4 or newer http://developer.android.com/sdk/index.html
Android NDK r9b — r14 http://developer.android.com/sdk/ndk/index.html
Latest JDK 1.7.0_71 or higher http://www.oracle.com/technetwork/java/javase/downloads/index.html
Apache ANT 1.8.2 or higher http://ant.apache.org/bindownload.cgi

The following environment variables are set prior to install:

If the environment variables are not set the user must configure the toolchains in the Visual Studio-wide global properties via the menu Tegra > Options. (For more information, see Options.) 

First Use

After installation, you are ready to use Nsight Tegra. You will find that when you create a new project, there are templates for Android projects. Use these as a starting point (see Projects for more info).

To debug, select the target device via the Nsight Tegra toolbar’s device combo box.

You can now begin to debug your applications as you would naturally. Starting the debugger will deploy the application to the device, and initiate the debugging session.

 


 

NVIDIA® Nsight Tegra, Visual Studio Edition Documentation Rev. 3.6.230316 ©2023. NVIDIA Corporation. All Rights Reserved.