KVBM Integrations#

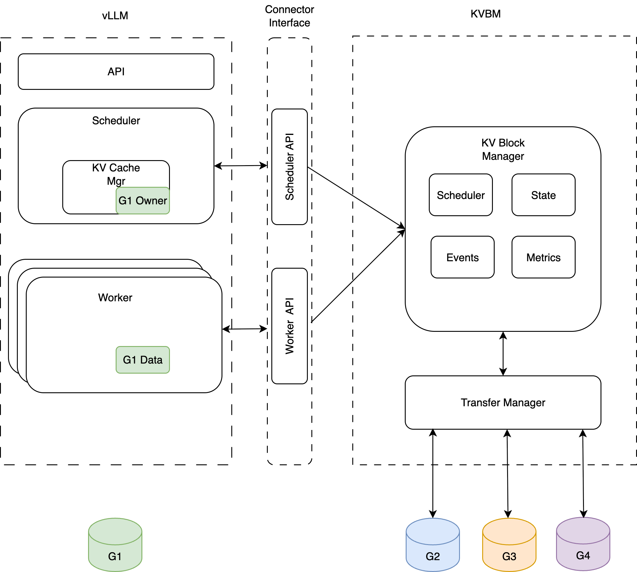
KVBM Integrates with Inference frameworks (vLLM, TRTLLM, SGLang) via Connector APIs to influence KV caching behaviour, scheduling, and forward pass execution. There are two components of the interface, Scheduler and Worker. Scheduler(leader) is responsible for the orchestration of KV block offload/onboard, builds metadata specifying transfer data to the workers. It also maintains hooks for handling asynchronous transfer completion. Worker is responsible for reading metadata built by the scheduler(leader), does async onboarding/ offloading at the end of the forward pass.

Typical KVBM Integrations#

The following figure shows the typical integration of KVBM with inference frameworks (vLLM used as an example)

vLLM KVBM Integration vLLM KVBM Integration

How to run KVBM with Frameworks#

Onboarding#

Onboarding blocks from Host to Device Onboarding blocks from Host to Device Onboarding blocks from Disk to Device Onboarding blocks from Disk to Device

Offloading#

Offloading blocks from Device to Host&Disk Offloading blocks from Device to Host&Disk