Introduction
NVIDIA NMX is a Unified Management, monitoring and analytics platform for cloud telemetry that includes several components:
NMX Telemetry (NMX-T): A subsystem responsible for the collection, aggregation, and transmission of telemetry data from various devices, applications, and platforms within a data center.
NMX Manager (NMX-M): An event-driven microservice architecture system that collects and processes data center telemetry, providing monitoring, insights, and predictions on the operability and health of systems. It can aggregate, analyze, run machine learning models for inference and pattern detection, and control the behavior of the HCP by changing the configuration of network or compute entities using the NMX Controller.
NMX Controller (NMX-C): A control plane entity responsible for the configuration, monitoring, and control of various systems, mainly network devices, within the data center.
NMX Oasis: A data lake solution that resides in single or multiple clouds, consisting of API gateways, ETL processes, compute clusters, analysis models, and informative dashboards. The suite aims to provide a comprehensive solution for managing and analyzing telemetry data to optimize the performance and health of data center operations.

NMX Solution topology

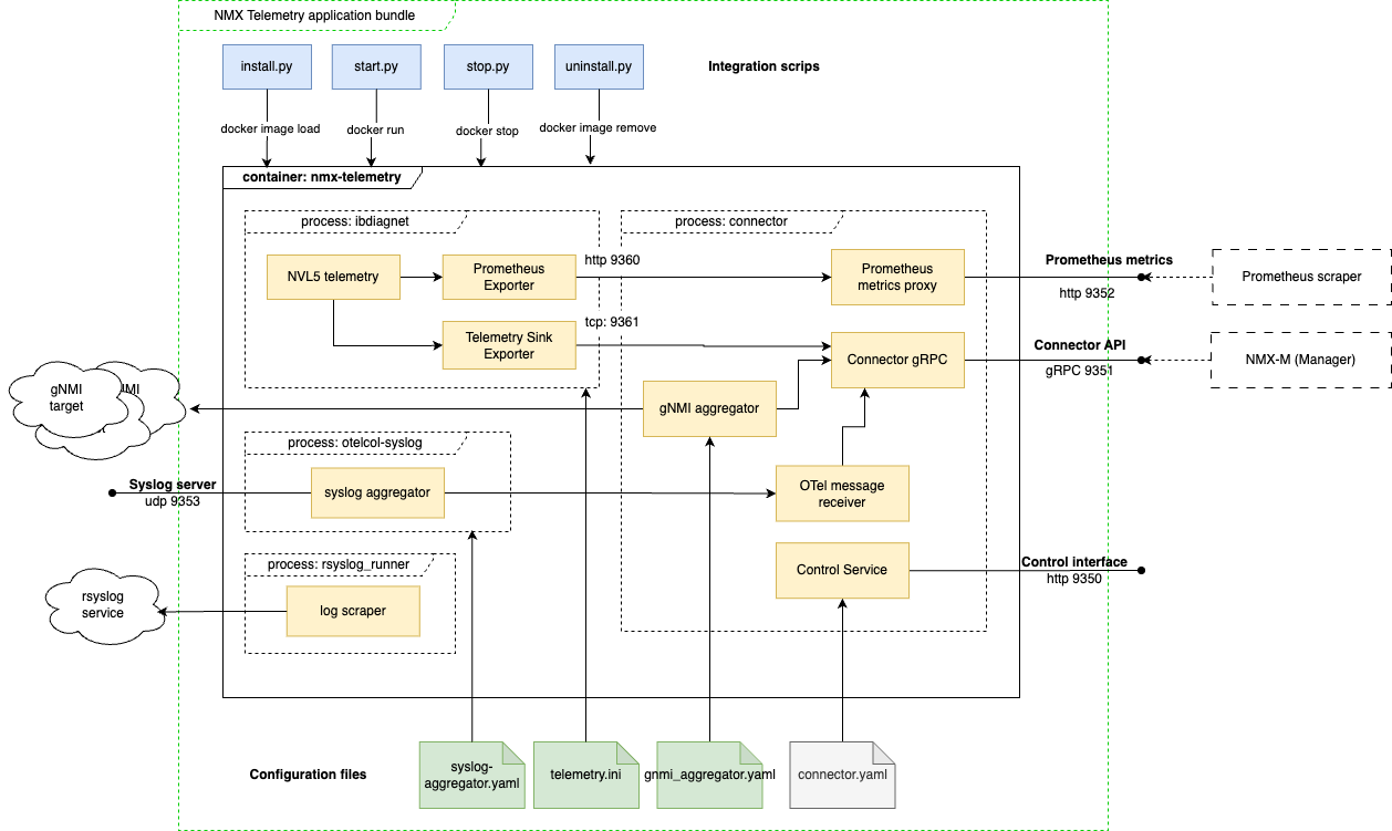
NMX-T Application Layout
List of the application interfaces, including the internal ones. Integration parameters are managed as described .Installation Configuration v0.9.0-PS-Obsolete
Port | Description | integration.json parameter | Scope | Further information |
| Control interface | control_port | Host-internal | |
| gRPC-based Connection API | grpc_port | Public | |
| Prometheus metrics endpoint | prometheus_exporter_port | Public | |
| syslog aggregation service | syslog_receiver_port | Public | |
| IB Telemetry metrics interface | n/a | App internal | Internal interface, to be hidden away in upcoming releases. |
| IB Telemetry Sink interface | n/a | App internal | Internal interface, to be hidden away in upcoming releases. |