NMX Telemetry (NMX-T) Documentation v1.2.3

Introduction

NVIDIA NMX is a Unified Management, monitoring and analytics platform for cloud telemetry that includes several components:

  • NMX Telemetry (NMX-T): A subsystem responsible for the collection, aggregation, and transmission of telemetry data from various devices, applications, and platforms within a data center.

  • NMX Manager (NMX-M): An event-driven microservice architecture system that collects and processes data center telemetry, providing monitoring, insights, and predictions on the operability and health of systems. It can aggregate, analyze, run machine learning models for inference and pattern detection, and control the behavior of the HCP by changing the configuration of network or compute entities using the NMX Controller.

  • NMX Controller (NMX-C): A control plane entity responsible for the configuration, monitoring, and control of various systems, mainly network devices, within the data center.

  • NMX Oasis: A data lake solution that resides in single or multiple clouds, consisting of API gateways, ETL processes, compute clusters, analysis models, and informative dashboards. The suite aims to provide a comprehensive solution for managing and analyzing telemetry data to optimize the performance and health of data center operations.

NMX_Solution_Topology-version-1-modificationdate-1755801832312-api-v2.png

NMX Solution topology

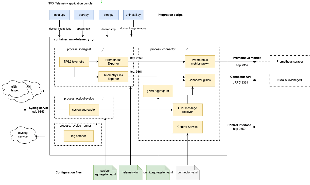
NMX-T_layout-NMX-T_v0.8_layout-version-1-modificationdate-1734620711220-api-v2.png

NMX-T Application Layout

List of the application interfaces, including the internal ones. Integration parameters are managed as described .Installation Configuration v0.9.0-PS-Obsolete

Port

Description

integration.json parameter

Scope

Further information

9350

Control interface

control_port

Host-internal

.Interface Configuration v0.9.02-PS

9351

gRPC-based Connection API

grpc_port

Public

.gRPC interface v0.9.0-PS-Obsolete

9352

Prometheus metrics endpoint

prometheus_exporter_port

Public

.Prometheus Metrics Endpoint v0.9.02-PS

9353

syslog aggregation service

syslog_receiver_port

Public

Collected Data#.Collecteddatav1.0.0GA-Syslogmessages

9360

IB Telemetry metrics interface

n/a

App internal

Internal interface, to be hidden away in upcoming releases.

9161

IB Telemetry Sink interface

n/a

App internal

Internal interface, to be hidden away in upcoming releases.

© Copyright 2025, NVIDIA. Last updated on Aug 21, 2025.