Video-Analytics-MCP Server#

Overview#

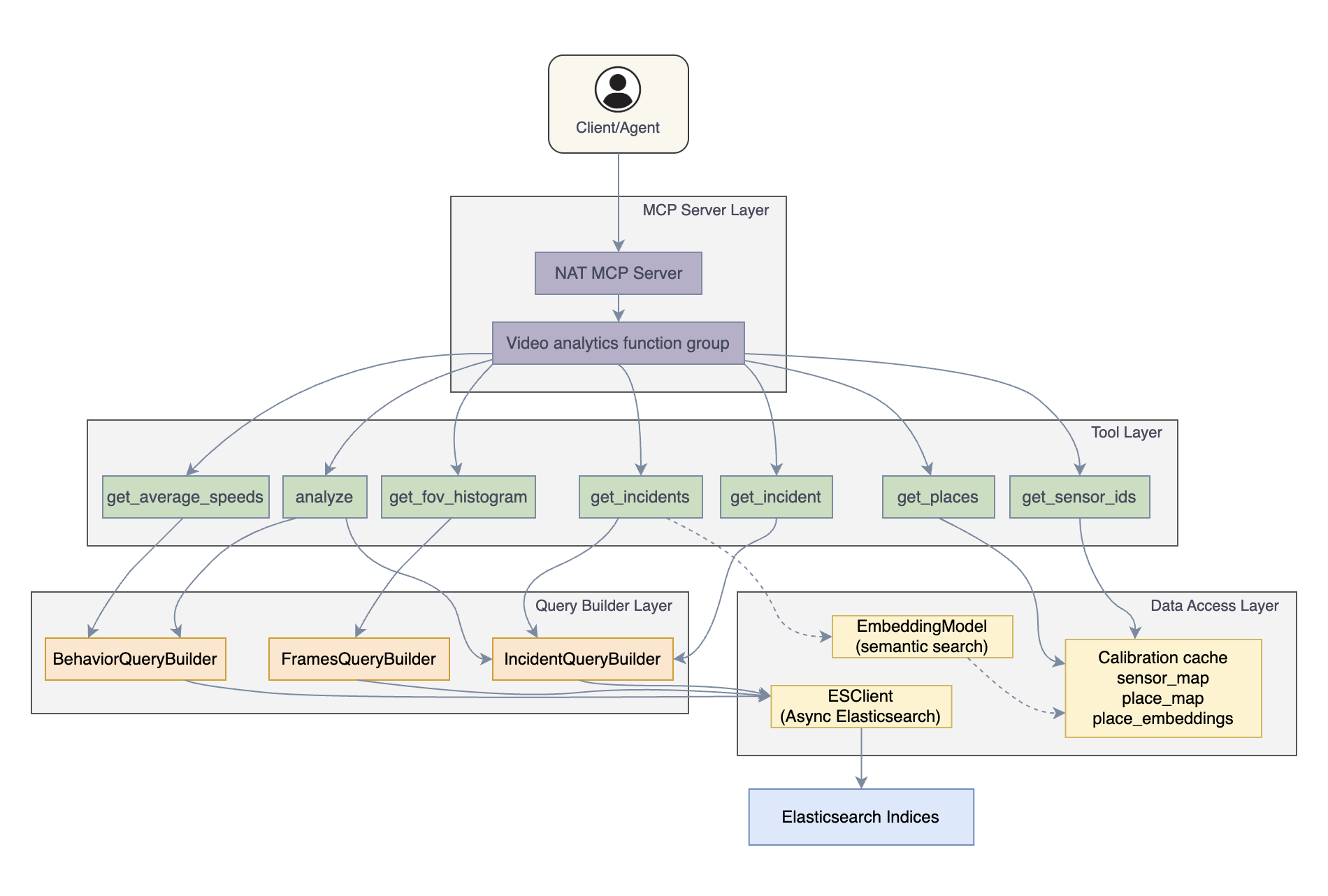
The Video Analytics MCP Server exposes video analytics capabilities through the Model Context Protocol (MCP). It enables AI agents to query and analyze video analytics data stored in Elasticsearch, including incident records, object detection metrics, and sensor metadata.

Key features include:

  • Semantic place search using sentence-transformer embeddings

  • VLM (Vision Language Model) verification for incidents

  • Optional: Active sensor filtering using VST sensor list tool

The server is implemented as a NAT (NVIDIA Agent Toolkit) function group and uses the NAT library to serve its tools via the MCP protocol. For more information about NAT, see NVIDIA Agent Toolkit Documentation.

Video Analytics MCP Server Architecture

Prerequisites#

System Requirements

External Dependencies

  • Elasticsearch 7.x or 8.x containing video analytics data

  • Optional: VST (Video Sensor Tool) for active sensor filtering

  • Optional: Sentence-transformers model for semantic place search

Required Elasticsearch Indices

Index Pattern

Description

Key Fields

incidents-*

Incidents data

sensorId, timestamp, end, place, category, type, info

vlm-incidents-*

VLM-verified incidents

Same as incidents, info.verdict

behavior-*

Object behavior metrics

speed, direction, distance, timeInterval, sensor.id, place

frames-*

Frame data

sensorId, timestamp, fov (nested: type, count)

calibration-*

Sensor and configuration metadata

calibration.sensors with id, place

Note

All indices can be prefixed using the index_prefix configuration option (e.g., mdx-incidents-*).

Configuration#

Configuration File#

The VA-MCP Server is configured via a YAML file:

functions:
  vst_sensor_list:
    _type: vst.sensor_list
    vst_internal_url: "http://${HOST_IP}:30888"

function_groups:
  video_analytics:
    _type: video_analytics
    es_url: "http://${HOST_IP}:${VSS_ES_PORT}"
    index_prefix: "mdx-"
    vlm_verified: false
    vst_sensor_list_tool: vst_sensor_list
    embedding_model_name: "sentence-transformers/all-MiniLM-L6-v2"
    include:
      - get_incident
      - get_incidents
      - get_sensor_ids
      - get_places
      - get_fov_histogram
      - get_average_speeds
      - analyze

llms:
  nim_llm:
    _type: nim
    model_name: meta/llama-3.1-70b-instruct
    temperature: 0.0
    max_tokens: 1024

# Dummy workflow required to start MCP server
workflow:
  _type: react_agent
  tool_names: [video_analytics]
  llm_name: nim_llm
  verbose: true
  parse_agent_response_max_retries: 3

Note

A dummy workflow is required by NAT to start the MCP server.

Configuration Parameters

Parameter

Type

Required

Default

Description

_type

string

Yes

Must be video_analytics

es_url

string

Yes

http://localhost:9200

Elasticsearch connection URL

index_prefix

string

No

Prefix for all Elasticsearch indices (e.g. mdx-mdx-incidents-*)

vlm_verified

boolean

No

false

When true, queries VLM-verified incidents index

embedding_model_name

string

No

sentence-transformers/all-MiniLM-L6-v2

Model for semantic place search. Set to null to disable

vst_sensor_list_tool

string

No

null

Reference to VST sensor list function for active sensor filtering

include

list

No

All tools

List of tools to expose

Environment Variables#

The configuration file supports environment variable substitution using ${VAR_NAME} syntax.

Variable

Description

HOST_IP

Host IP for Elasticsearch

VSS_ES_PORT

Elasticsearch port

Example:

export HOST_IP=10.63.144.174
export VSS_ES_PORT=9200

Quick Start#

After setting up dependencies, configuration, and environment variables, start the server:

nat mcp serve --config_file <path/to/config_file>

The server starts on http://localhost:9901/mcp by default.

Custom Host and Port

nat mcp serve --config_file <path/to/config_file> \
  --host 0.0.0.0 \
  --port 9901 \
  --name "<server-name>"

Transport Type

nat mcp serve --config_file <path/to/config_file> --transport sse

For more NAT MCP commands, see NAT MCP Documentation.

Connecting a Client#

The MCP server’s tools are accessible using an agent’s standard tool-calling interface.

Example NAT Agent Configuration

function_groups:
  video_analytics_mcp:
    _type: mcp_client
    server:
      transport: streamable-http
      url: "http://localhost:9901/mcp"

llms:
  nim_llm:
    _type: nim
    model_name: meta/llama-3.1-70b-instruct
    temperature: 0.0
    max_tokens: 1024

workflow:
  _type: react_agent
  tool_names: [video_analytics_mcp]
  llm_name: nim_llm
  verbose: true
  max_retries: 3

For more on NAT workflows, see NAT Workflow Documentation.

Available Tools#

Tool

Description

get_incident

Retrieve a specific incident by incident ID

get_incidents

Query incidents with filtering by sensor, place, time range, and VLM verdict

get_sensor_ids

Get list of available sensor IDs, optionally filtered by place

get_places

Get hierarchical map of all available places (city → intersections)

get_fov_histogram

Get field-of-view occupancy histogram showing object counts over time

get_average_speeds

Get average speed metrics grouped by direction

analyze

Perform statistical analysis: max_min_incidents, average_speed, avg_num_people, avg_num_vehicles

get_incident#

Retrieve a specific incident by ID.

Parameters

Parameter

Type

Description

id

string

Incident ID

includes

list

Optional: objectIds, info

get_incidents#

Query incidents with optional filtering.

Parameters

Parameter

Type

Description

source

string

Sensor ID or place name

source_type

string

sensor or place (required if source provided)

start_time

string

ISO format: YYYY-MM-DDTHH:MM:SS.sssZ

end_time

string

ISO format: YYYY-MM-DDTHH:MM:SS.sssZ

max_count

int

Maximum results (default: 10)

includes

list

Optional fields: objectIds, info

vlm_verdict

string

Filter by VLM verdict (requires vlm_verified: true)

get_sensor_ids#

Get available sensor IDs.

Parameters: place (optional) - filter by place name

Returns: List of sensor IDs

get_places#

Get hierarchical place map.

Returns:

{"CityName": ["Intersection1", "Intersection2"]}

get_fov_histogram#

Get object counts over time in field of view.

Parameters

Parameter

Type

Description

source

string

Sensor ID or place name

source_type

string

sensor or place

start_time

string

ISO format: YYYY-MM-DDTHH:MM:SS.sssZ

end_time

string

ISO format: YYYY-MM-DDTHH:MM:SS.sssZ

object_type

string

Optional filter: Person, Vehicle

bucket_count

int

Number of time buckets (default: 10)

Returns:

{
  "bucketSizeInSec": 180,
  "histogram": [
    {
      "start": "2025-01-12T11:20:10.000Z",
      "end": "2025-01-12T11:23:10.000Z",
      "objects": [
        {"type": "Person", "averageCount": 5}
      ]
    }
  ]
}

get_average_speeds#

Get average speed per direction.

Parameters: source, source_type, start_time, end_time

Returns:

{"metrics": [{"direction": "North", "averageSpeed": "25 mph"}]}

analyze#

Perform statistical analysis on video analytics data.

Parameters

Parameter

Type

Description

source

string

Sensor ID or place name

source_type

string

sensor or place

start_time

string

ISO format: YYYY-MM-DDTHH:MM:SS.sssZ

end_time

string

ISO format: YYYY-MM-DDTHH:MM:SS.sssZ

analysis_type

string

One of: max_min_incidents, average_speed, avg_num_people, avg_num_vehicles

Analysis Types:

  • max_min_incidents - Min/max overlapping incidents

  • average_speed - Average speeds per direction

  • avg_num_people - Average people count

  • avg_num_vehicles - Average vehicle count

Source Type Options#

Several tools accept source and source_type parameters to specify the data source.

Sensor (source_type: "sensor"): Queries by exact sensor ID match.

source: "Camera-001"
source_type: "sensor"

Place (source_type: "place"): Queries by place name using wildcard matching with optional semantic search.

# Match all incidents in a city
source: "Montague"
source_type: "place"

# Match a specific intersection
source: "Lafayette_Agnew"
source_type: "place"

When wildcard matching returns no results, the server automatically falls back to semantic search (if enabled) to find places with similar names.

Note

When using source, source_type must also be provided. Both parameters must be provided together or both omitted.

NAT CLI Commands#

Inspect available tools using NAT CLI:

List Tools

nat mcp client tool list --url <mcp-url>

Tool Details

nat mcp client tool list --tool <tool_name> --url <mcp-url>

Call a Tool

nat mcp client tool call --tool <tool_name> --url <mcp-url> --json-args '<json args>'

Help

nat mcp --help

For more NAT MCP commands, see NAT MCP Client Documentation.